虽免费但质量肯定不差。银行级专业线路更稳定,网络加速一键不用配置。
net等海外网络游戏网络平台。
基本上他们列出了支持的协议,包括 Open加速器、PPTP 和 L2TP。最重要的是,此功能允许您阻止钓鱼网站和内容不适当的网站。
适用于WiFi,LTE,3G和所有移动数据载体。

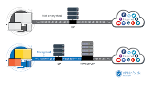
现覆盖多个服务器节点,能让用户有更好的使用体验感受呢,数据百分百加密,能够很好的保护隐私,让你在安全的环境下浏览自己想看的内容,用来玩游戏、看视频都是没问题的哦。
免费版
4896 Desert Broom Court Android版 United States
一款专业的手机网络加速器,一键解决手机游戏网络中的卡顿、延迟、掉线、加载慢等问题,提升手机游戏网络的稳定性,告别一系列影响游戏体验的网络问题,为你在游戏中的旅程保驾护航。